This is a new deployment guide for combined helm chart
chainloop-ee. If you want to see deployment guide for the previous helm chart chainloop-platform please refer to this documentationThis documentation is for the proprietary Chainloop Enterprise. If you are looking for the Open Source Evidence Store documentation, please refer to the Chainloop Evidence Store guide
Introduction
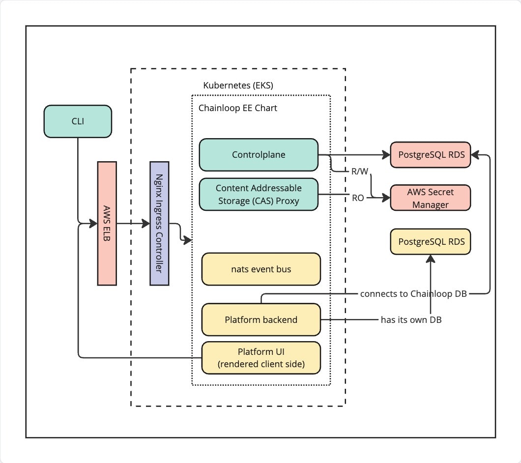
The Chainloop platform has two top-level components: Chainloop Evidence Store and Chainloop Platform. Both components are deployed using one unified Helm Chart calledchainloop-ee (Chainloop Enterprise Edition).
Once deployed, for example in an AWS Kubernetes cluster, it could look like this:

Retrieve Private OCI Registry credentials.
To pull the Helm Charts and container images you’ll need to authenticate with a private OCI registry managed. If you don’t have them yet, please contact the Chainloop team. Once you get the creds, you can give it a try by authenticating locally and pulling the latest version of both Helm Charts.Configure credentials for deployment
You have two options to consume the provided Helm Charts and container images in your Kubernetes cluster:Option 1: Pull images and Chart directly from Private Azure Registry
To pull the images, you’ll need to store these credentials as a K8s secret in the cluster where you will deploy the Helm Charts. Later, they will be referenced in the Helm charts as imagePullSecrets.Option 2: Relocate Helm Chart and images to your own registry
Both charts are compatible with relocation processes performed by the Helm Relocation Plugin. This means that you can easily import the Helm Charts and Container images provided by the Chainloop team into your registry, even behind the firewall. This is a two-step process (wrap -> unwrap)- Pull all the container images and Helm chart and wrap them in an intermediate tarball.
- If needed, transfer that tarball to your air-gap environment via an offline medium
- Unwrap the tarball and push container images, update the Helm Chart with new image references, and push it to the target registry.
Deploy and Configure in Kubernetes
Step 1 - Deploy Platform Chart
Please refer to Chart Readme file that can be found on the chart tarball that can be pulled like this.- Do an end-to-end run of our getting started guide to test the platform
- Optionally, configure the platform to enhance it with additional features following the steps below
Step 2 (optional) - Development mode
This is an example of minimal configuration to run chainloop-ee chart in development mode.- PostgreSQL database.
- Dex as authentication provider.
- Hashicorp Vault instance running in development mode (unsealed, in-memory, insecure).
Step 3 (optional) - Setup SMTP configuration
To enable email notifications, you need to configure the SMTP settings in the Chainloop Platform backend Helm chartvalues.yaml file like this:
Platform Chart values.yaml
Step 4 (optional) - Configure users auto-onboarding
This step allows automatically onboarding users to specific organizations and user groups. Follow this guide to configure Chainloop Platform for auto-provisioning.Step 5 (optional) - Restrict organization creation
This step allows restricting organization creation to specific users. Follow this guide to configure Chainloop Platform for restricting organization creation.Step 6 (optional) - Configure Keyless attestation for GitLab
1 - Enable GitLab AuthN and AuthZ in backend
To support GitLab keyless attestation, the platform backend needs to be configured to authorize incoming tokens. This means allowing users to onboard GitLab repositories and authorizing the tokens against those repositories. Configure the GitLab OAuth2 application. Note that you’ll need to create one with read_api permissions in your GitLab instance:Platform Chart values.yaml
Step 7 (optional) - Expose MCP server
To enable access to Chainloop Model Context Protocol (MCP) server, you need to update the Chainloop platform chartvalues.yaml to expose the MCP server through an ingress, like any other resource
Platform Chart values.yaml
https://[your-mcp-hostname]/sse for example https://mcp.app.chainloop.dev/sse
Step 8 (optional) - Configure Keyless attestation for GitHub
1 - Enable GitHub AuthN and AuthZ in backend
To support GitHub keyless attestation, the platform backend needs to be configured to authorize incoming tokens. This means allowing users to onboard GitHub repositories via a GitHub App and authorizing the tokens against those repositories. Configurebackend.githubApp for repo onboarding. You’ll need to create a GitHub App with metadata repository permission:
Platform Chart values.yaml
